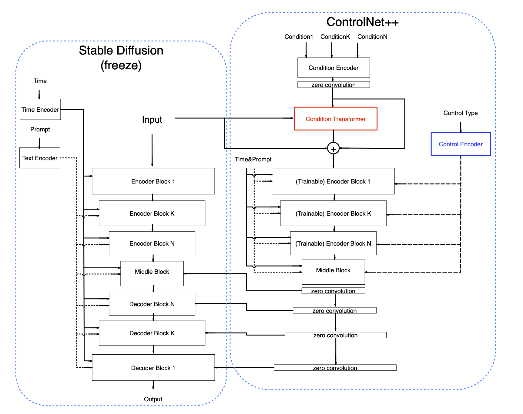
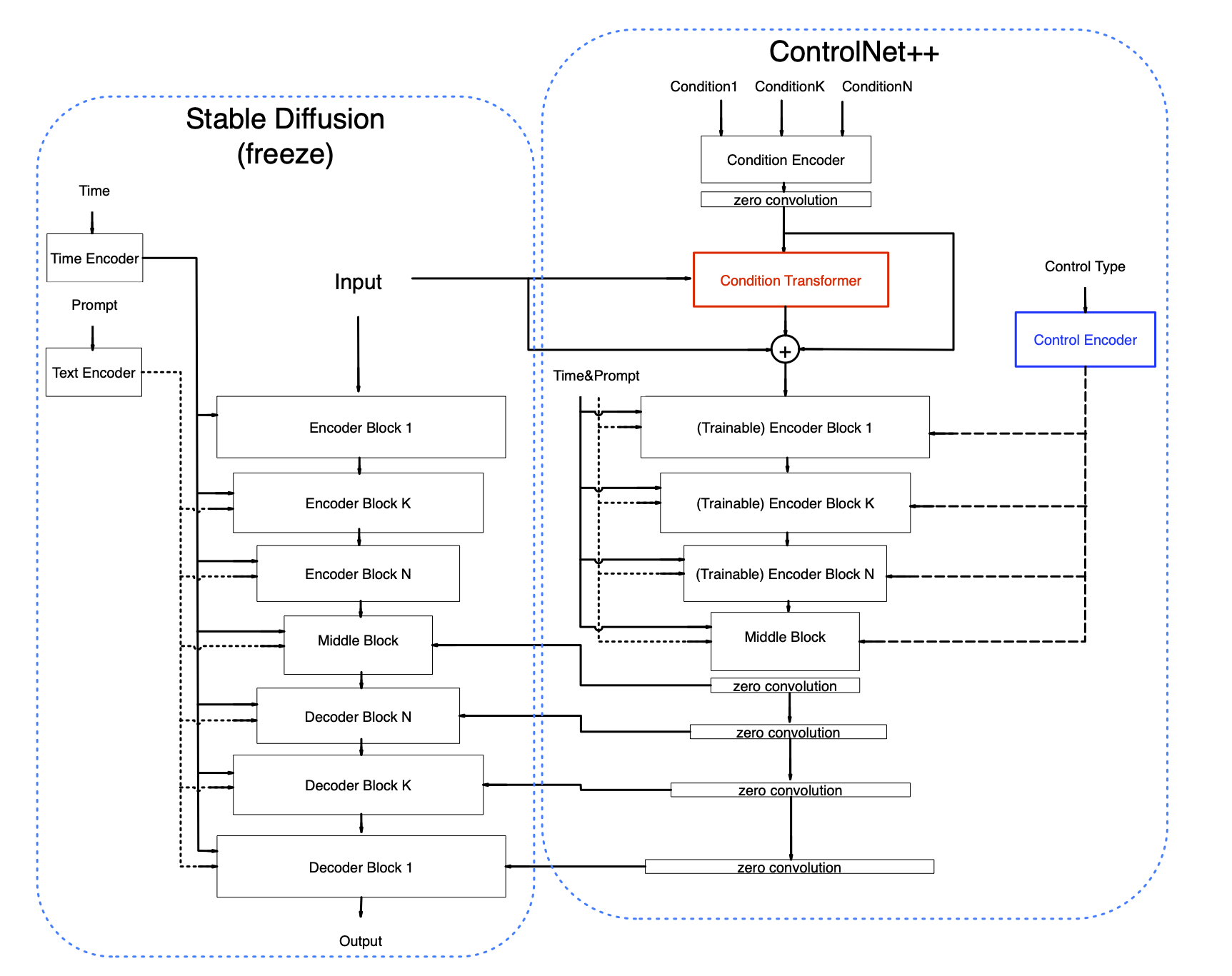
controlnet-xl-pro / images /ControlNet++.png
adhikjoshi's picture
Add files using upload-large-folder tool
043f9ba verified
ControlNet++.png